Computer Science
탄탄한 기반 실력을 위한
전공과 이론 지식 모음
Today I Learned!
배웠으면 기록을 해야지
TIL 사진
Flutter 사진
Flutter로 모바일까지
거꾸로캠퍼스 코딩랩 Flutter 앱개발 강사
스파르타코딩클럽 즉문즉답 튜터
카카오테크캠퍼스 3기 학습코치
프로필 사진
박성민
임베디드 세계에
발을 들인 박치기 공룡
임베디드 사진
EMBEDDED SYSTEM
임베디드 SW와 HW, 이론부터 실전까지
ALGORITHM
알고리즘 해결 전략 기록
🎓
중앙대학교 소프트웨어학부
텔레칩스 차량용 임베디드 스쿨 3기
애플 개발자 아카데미 1기
깃허브 사진
GitHub
프로젝트 모아보기
Instagram
인스타그램 사진

Develop 249

[ReactNative] iOS 아카이빙 실패 / React-Core_privacy 중복 문제

최근에 ReactNative의 iOS 빌드(아카이브) 과정에서 자꾸 못보던 문제가 발생했다. 그런데 약간 암담했던 것은, 문제점을 제대로 파악해주지 못했다는 것.[15:24:07]: ▸ ** ARCHIVE FAILED **[15:24:07]: ▸ The following build commands failed:[15:24:07]: ▸ Archiving workspace onthemood with scheme onthemood[15:24:07]: ▸ (1 failure)[15:24:07]: Exit status: 65[15:24:07]: Looks like fastlane ran into a build/archive error with your project[15:24:07]: **It's hard t..

[Flutter] iOS 아카이빙 Distribution 중 The archive did not include a dSYM for the Flutter.framework 에러 발생 해결하기

이번에 출시한 앱의 버전 업데이트를 위해 iOS 아카이빙을 진행하면서 Distribution 옵션을 선택했는데, 아래와 같은 경고 메시지를 맞닥뜨렸다.ㅤ ㅤUpload Symbols FailedThe archive did not include a dSYM for the Flutter.framework with the UUIDs [0000-0000]. Ensure that the archive's dSYM folder includes a DWARF file for Flutter.framework with the expected UUIDs. 근데 Appstore Connect 앱에서는 해당 앱이 정상적으로 Distribute 되었다고 알림이 와서, 위 경고가 어떤 내용인지 조금 더 찾아보고자 한다. 혹시 앱..

[Expo Go] 안드로이드 에뮬레이터에서 "expo go keeps stopping" 으로 Expo Go 가 자꾸 강제종료될 때

이번에는 Expo Go 문제로 잠시 찾아왔다. 사이드 프로젝트로 RN을 만져보고 있는데, iOS 에뮬레이터쪽의 실행은 문제가 없었는데 안드로이드에서는 Expo Go 앱 자체가 실행이 안되는 (스플래시 화면이 나오자마자 튕겨버리는) 문제가 있었다. 새로운 Expo 프로젝트를 만들어서 빈 프로젝트를 빌드했을 때에도 동일한 문제가 발생했다. 근데 이게 Expo 에서 앱 빌드를 안누르고 그냥 에뮬레이터 상에서 Expo 앱을 누르기만 해도 Expo Go 앱 자체가 꺼져버리는거라, 코드나 빌드 상의 문제가 있는 것 같지는 않았고 Expo Go 자체의 문제로 크게 의심되었다.문제의 원인을 찾아보기 위해서 Android Studio 에서 Logcat을 연결해 에뮬레이터 자체에서 뱉어내는 로그들을 찾아보려 했다.  그 ..

[Flutter] Equatable 패키지는 값 비교를 해주지 않는다.

어제부터 FutureProvider.family로 상태 관리 로직을 추가해보려고 수많은 뻘짓과 문서탐색과 노가다를 하고있었다. 그리고 오늘의 글을 작성하려는 목적이 여기에서의 파라미터 타입에서 시작되었다!!!ㅤUsecase를 호출하기 위한 파라미터 데이터를 묶어줄 타입을 이렇게 클래스로 만들어주고 FutureProvider로 param을 넘겨 데이터를 호출하였다.// 클래스 타입을 이렇게 정의해주고class MyUsecaseParam { MyUsecaseParam({required this.id, required this.date}); final String id; final DateTime date;}// 아래처럼 호출하였음final param = MyUsecaseParam(id: ..., dat..

[Flutter] FutureProvider의 캐싱

Riverpod 패키지의 여러 Provider 중에서 특정 데이터(상태값)을 확인하기 위해 파일IO나 네트워크 등의 비동기 처리가 필요한 경우에, FutureProvider를 활용해줄 수 있다. FutureProvider의 공식 문서를 살펴보면, 비동기 프로세싱에 대해서 캐싱 처리를 지원한다고 되어있다. 즉, FutureProvider를 사용하는 경우에, 동일한 요청에 대해서는 새로고침을 요청하지 않는다면 알아서 캐싱된 데이터를 가져와 제공하기 때문에 효율적으로 상태 관리를 처리해줄 수 있다! 다시 말해서, 한 번 비동기 로직을 수행하여 상태값을 만들어둔다면 다시 로직을 수행하지 않고 결과값을 바로 전달한다. (Dispose 시점을 잘 제어한 경우에 해당함 — @rivderpod 어노테이션을 통해 만들어..

[Flutter] 같은 열거 값 이름을 가진 서로 다른 두 Enum 간의 변환에는 findWhere을 사용하자!

이번에 Enum 간의 타입 변환을 하는 새로운 방식을 찾아서, 기록으로 남겨두려고 한다. 생각도 못했던 방식… 오호…ㅤ대충 상황은 이런 느낌이였다.레이어 분리를 위해 동일한 상태 값에 대해서 도메인 레이어에서는 Entity를 위한 enum 타입을 사용해주고 있었고, 데이터 레이어에서는 Model을 위한 enum 타입을 사용해주고 있었다.enum MyDataTypeForEntity { A, B, C, D, none }enum MyDataTypeForModel { A, B, C, D, none }ㅤEntity와 Model에서는 이 두 타입을 각각 사용해 정의해주고 있었고, 나머지는 대부분 원시값으로 속성을 사용해주고 있었다.class MyEntity { final String name; final MyD..

[Flutter] 3.24 버전부터 Swift Package Manager를 지원!

Flutter 3.24 버전에서부터 Swift Package Manager (이하 Swift PM 또는 SPM) 을 패키지 관리 도구로 공식적으로 지원하기 시작했다!ㅤ회사 내에서 플러터 업데이트나 새로운 기술에 대해 호기심이 많으신 팀원분이 계신데, 내가 이전에 iOS 개발에 대한 경험이 있다보니 “SPM을 우리도 도입하면 괜찮을까? 어떤 장점들이 있을까?” 에 대해서 나에게 물어봐주셨다. 나도 요런 부분들이 궁금하기도 하고, 애플과 플러터의 조합에 호기심도 생겨서 SPM 적용에 대한 정보 서치와 현 시점에서의 생산성 개선 정도에 대해서 테스트를 해봤다.ㅤ그 결과와 내 생각은 글 하단에 작성해뒀다!ㅤ여기 Medium 글을 확인해보면, 플러터 3.24 버전부터 Swift PM을 지원한다. 아직 Early ..

[Flutter] Dart의 void 타입은 null이 아니다 / this function has a return type of void and cannot be used

이번에 코드를 두드리면서 예상치 못한 코드 에러를 만났다.ㅤㅤvoid 반환형에 관련된 문제였는데, 대략적으로는 아래의 상황이다. 함수는 void 타입을 반환하는 함수가 하나 정의되어 있었다.Either foo() { if (조건에 따라) { return null; } else { return Failure(...); }}ㅤㅤ그리고 나는 이 값을 받아 void 타입의 함수가 정상적으로 잘 종료되었는지 체크해보려 했다.final result = foo();if (result가 null) { ㅤㅤ그런데, result의 type이 void 이기 때문에, 이 값을 확인할 수 없다는 에러가 자꾸 발생했다."this function has a return type of..

TDD 에 대한 나의 생각

이번에 회사 인턴을 시작하고, 제일 처음으로 담당하게 된 미션은 테스트코드를 작성하는 것이였다. 난생 처음 테스트코드를 작성해보는 것이라 사실 좀 걱정을 했었다. 열심히 기존 코드들을 보면서 클린 아키텍처를 기반으로 나뉘어있는 레이어 위 기능들에 대해서 각각 테스트코드를 작성하고 합치는 작업을 공부하고 수행했고, 생각했던 것보다 내가 얻어가는게 많은 테스크였다고 생각이 들었다.우선 테스트코드를 작성하기 위해서 프로젝트 내에서 다음의 내용들을 파악해야 했다.어떤 구조로 프로젝트가 구성되어 있는가어떤 패키지들을 사용하고 있고, 그 사용 방법은 무엇인가프로젝트 내에서 사용하는 커스텀 타입들은 어떤게 있고, 내부 값들을 이용하려면 어떻게 접근해야 하는가프로젝트에서 사용하는 다양한 API, 상수 등은 어떻게 관리..

Develop 2024.09.16

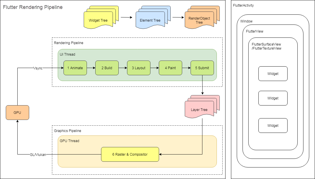
[Flutter] 플러터의 화면 렌더링 과정

이번에 면접을 진행하면서 플러터에서 화면 렌더링의 과정을 이해하고 있는지에 대한 질문을 받았다. 플러터에서 실행하려는 코드가 엔진을 통해 네이티브로 전달되는 과정은 이전에 애플 로그인을 붙이는 과정에서 고생하면서 학습을 한 상태였는데, 화면을 그리는 과정에 대해서는 잘 알지 못했기에 그냥 ‘엔진 통해서 그려주고, 내부적으로 위젯트리, 상태트리 만들어서 렌더링한다‘ 정도로 답변을 얼버무렸었다.ㅤ면접 질문들을 복기하면서 내가 답변 못한 부분들을 채우고 있었는데, 플러터 화면 렌더링 매커니즘에 대해서 아래 글에서 그 내용을 잘 정리해뒀기에, 이를 공부하면서 나름대로 다시 정리를 한 번 해보려고 한다!https://www.alibabacloud.com/blog/exploration-of-the-flutter-r..